オフィシャルブログに新しい動画があったよ!
首をなが~くして待っている人も多いJiboですが、オフィシャルブログでSDKが少し分かる動画公開されていたのでご紹介します。
タイトルは「Animating Jibo with the SDK(意味的には『SDKでJiboのアニメーションを作る』といった感じでしょうか)」先ずは早速見てみましょう!
去年の9月にも、SDKが分かるような動画が上がってJiboのリリースを心待ちにしているデベロッパー界隈はざわざわしましたが、それに続く第2弾動画です。
スタイリッシュなSDK
早速動画を見てみましょう!
SDKを使ってJiboを動かすましょう。
起動した画面です。黒ベースでシンプルなデザインです。
先ずは、メニューから「New Animation」を選びます。
どうやら、このSDKは「Atom」って言うみたいですよ!!
保存する場所を決めます。
アニメーションを作る最初の画面です。
左の画面にバーチャルロボット、右に画面に表示させるオブジェクトが出ています。
1秒のフレームも決めることが出来ます。この画面は60フレームになっています。
ハートの形に変形させて、時間フレームの何処に置くかを決めます。
カットやコピペも簡単に出来るみたいです。
丁度真ん中に大きいハートを置いてみましょう。
大きいハートに赤く色を付けます。
タイムラインの2段目「Eye Texture」で赤くなるタイミングを入れる感じです。
タイムライン3段目は「Body」。
Jiboの頭の動きを設定します。画面は30フレーム目に左に動かす様にを追加しました。
タイムラインに色々な項目を追加することが出来るようです。
「Overlay」「Overlay Texture」「Background Texture」「LED」「Event」「Audio Event」「Video」という項目が出ています。
音を入れる場合はメニューから「Audio Event」を選ぶと、4段目に新しいタイムラインが出てきます。
音を出したい場所に出したい音を設定すると、音の波形が表れます。
どのくらい迄音が出ているか分かりますね。
そして、この動きをセーブします。
音声トリガーの設定
Jiboにさせたい動きを設定しました。視覚的に分かりやすい!!
これから「Hey Jibo!」って言ったら動くように設定していきましょう。
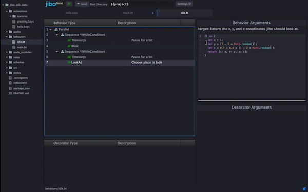
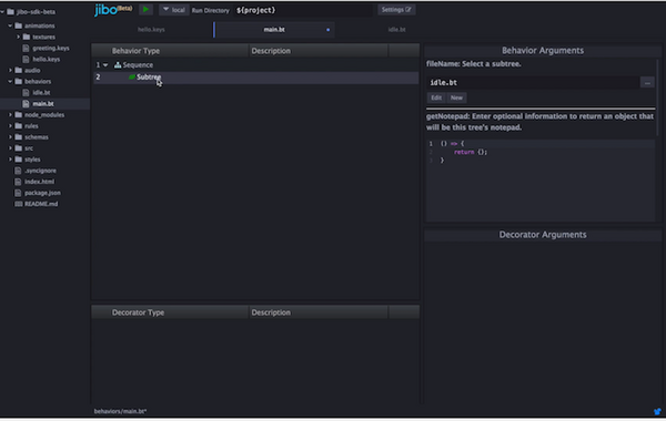
左側のメニューから、「behaviers」→「main.bt」を選択します。
表示されているSequenceを消しちゃいます。
再度メニューを出して「Add Child」を選んで、「Subtree」を選択。
「Subtree」が出来たので、「Behavior Arguments」から「Projet」→「idle.bt」を選びます。
「idel.bt」の中には、Jiboの動作に関する設定が有るようです。
座標を指定して動きの調整が出来そうです。
メイン画面の上部にタブで「mail.bt」に戻ります。
これ地味に便利ですね。
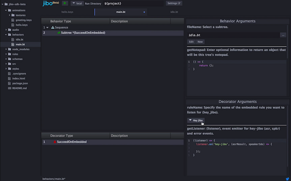
「Subtree」を選択して、メニューを表示させて「Add Decorator」を選択して、「SucceedOnEmbedded」を選びます。
すると、「Subtree」の後ろに先ほどの「SucceedOnEmbedded」が表示され、右の下の「Decorator Arguments」に「Hey Jibo」と呼ぶ際の設定が表示されます。
またまたメニューから「Add Decorator」を選択し、どんなアクションをさせたいか選択します。
今回はアニメーションを動かしたいので、「Play Animation」を選択します。
どのAnimationを選択するか聞かれるので、先ほどの保存したファイルを指定すればOK!
これで「Hey Jibo」と呼ぶと先ほどのアニメーションを実機で動かすことが出来ます。
こちらが、以前に公開された動画です。この中でもSDKを使ってほぼ同じ様なことをしていますが、SDKのバージョンが上がったのか、ブラッシュアップされていますね。以前は音や色を付けることはしていませんでした。
Buddyと比べてみては?
先日ロボスタでBuddyのSDKについてレポートをしましたが、JiboのSDKもオリジナル(と思われる)にも関わらず洗練されている感じがしました。
Flashを作ったことがあれば、Jiboを動かすのはそれ程難しく無いかもしれません。
画面デザインも、何となくAdobe製品を感じさせるCOOL感が漂っています。
やっぱりリリースが待ち遠しいな。
これから出るロボットのSDKを見比べてみて、想像を膨らますというのもアリですよ!!







